Как настроить отчет?
- Откройте "Отчеты"
- Выберите нужный отчет
Для этого выберите раздел отчеты (1), нажмите на список отчетов (2) и выберете нужный отчет (3)

- Вы можете выбрать период отображаемых данных для отчета
Для этого нажмите на список периодов (1) и выберете нужный период (2)

- Вы можете настроить отображение столбцов в отчете под ваши задачи
Для этого выберите меню настройки столбцов (1), уберите галочки со столбцов которые не должны отображаться в вашем отчете (2).

- Вы можете настроить расположение столбцов
Для этого наведите курсор на заголовок нужного столбца и зажмите левую клавишу мыши (1). Неотпуская левой клавиши мыши, перетащите столбец в нужное вам место в таблице (2).

- Вы можете настроить отображение данных в таблице используя фильтры в столбцах таблицы.
Для этого нажмите на иконку фильтра (1) и выберете нужный вам вариант (2)и введите данные

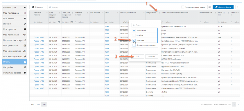
- Так же вы можете использовать фильтр по значению в столбце.
Для этого нажмите на иконку воронки (1) в нужном столбце, в появившемся списке отметьте нужный вариант (2) и нажмите ОК (3) для включения фильтра.

Для того чтобы отключить установленные фильтры воспользуйтесь кнопкой очистить фильтр (1).
Вы можете сбросить установленные настройки для столбцов воспользовавшись опцией сброса, для этого нажмите на настройку таблицы (2) и выберете опция сбросить настройку столбцов (3).
Так же в настройке таблицы вы можете выбрать опцию экспорта в exel (4).
